供应链和财务的业务一样,都是在解决物流、信息流和资金流的一致性问题。本文从电商用户下单的视角出发,介绍了电商销售出库从供应链到财务核算的核心业务,对电商销售、退货与财务核算流程进行一个详细的解析,希望对你有所帮助。

上篇文章,我们梳理了供应链从采购到财务核算的全流程,感兴趣的朋友可以参见前一篇《采购与财务核算流程♛详解》,本篇文章,我们一起来梳理一下电商销售的业务及财务处理流程。
在电商业务中,商品从平台仓库发往用户,这是物流,用户通过支付平台将资金打给平台,这是资金流,而在交易和履约的过程中产生了信息流,物流、资金流和信息流合在一起,构成了电商供应链的正向销售链路。如果用户发生了退货,则将商品退回平台售后,售后处理完成后,将资金退还🐠给用户,物流、资金流和信息流的逆向流程,𓂃构成了电商供应链的销售退货流程。
在供应链的正向和逆向交易链路中,财务负责处理资金的收入和支出,保证实物流、资金流和信息流的一致性。
01 销售出库与财务核算全流程
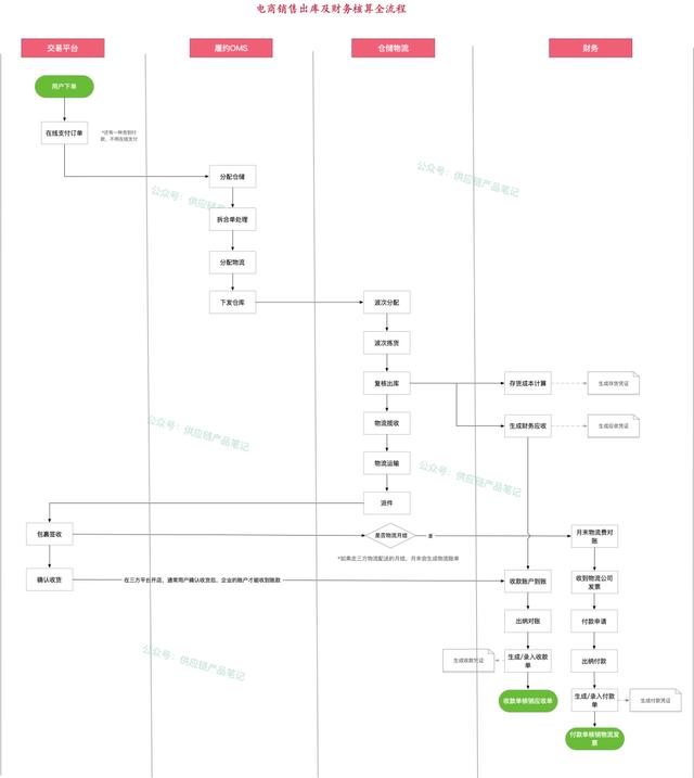
在电商的🔯正向交易链路中,从用户下单到所有业务处🅠理完结,会经历下单、履约、发货 、物流和财务对账结算等几步,如图:

电商销售出库与财务核算全流程
①用户在平台下单,如果是在线支付订单,可以通过支付宝、微信或者银行卡进行支付。当🍨然,有些平台支持货𝄹到付款,用户也可以选择暂不支付,等收到货以后再向配送员支付货款;
②订单经交易系统下发至电商履约系统(或者OMS系统)进行分仓、拆合单、匹配物流等系统履约行为后,将订单下发指定仓库WMS系统;
③订单在仓储系统中安排波次,然后进行拣货、播种、复核打包等系列作业后,交接给物流。仓库发货后,财务系统会同步获取发货明细扣减财务存货库存,同时核算存货成本,并生成应收账款(to C通常由发货明细直💟接生成应收,to B业务支持在财务系统中录入销售发票生成应收);
④物流将包裹派送至用户手中,用户完成签收后,在平台上确认收货(或超过指定天数后,系统自动收货)。如果企业在三方平台上开店销售,通常在这个环节以后,企业才会收到用户的支付金额,如果💞是企业自建平台,货款通常在用户支付后的T🐻+1 天到账;
⑤财务出纳收到用户的支付金额后,会将到账金额与订单应收款,以及到账账户(支付宝、微信、银行卡等)的流水进行对账,保证收款金额与订单应收能对应上,对账无♋ౠ差异后,生成财务系统收款单,并与应收单进行核销;
⑥ 由于物流配送途中会产生物流运费,如果是使用的三方物流,财务在月末或次月初会对产生的物流费进行对账(拿物流公司提供的账单与发出去的订单包🐟裹进行比对),核实无误后,物流公司开具物流运费发票,财务会计在收到物流发票后,基于物流部提交的付款申请支付物流费给物流公司。
02 订单取消与财务处理全流程
在仓库没有发货前,如果用户不想要了,可以发起订单取消,取消流程如下图所示:

订单取消与财务处理全流程
订单在不同的节点取消,系统处理的流程不尽相同:
①如果订单尚未支付,直接取消订单,无需给用户退款;
②如果订单已支付,但尚未下发订单履约中心(或OMS),在交易侧取消订单,并触发支付中心给用户退款⛦,钱款、红包、积分、优惠券等信息原路返回用户的账户;
③如果订单已下发履约中心,但尚未下发仓库,则由履🌱约中心(或OMS)发起订单取消,并将取消结果告知交易中心,订单取消成功后,触发财务原路退款;
④如🥃果订单已下发仓库,ꦉ但尚未出库,则由履约中心调用WMS的接口发起订单拦截,如果仓库拦截订单成功,则取消订单成功,履约中心将取消结果告知交易中心取消订单,并触发退款;
⑤如果订单已经打包出库交接给物流了,通常就不支持取消订单了,如果用户还想退货,需要走售后退货流程。
取消订单时,由于实物还在库内,不会涉及财务的库存变化,所以涉及财务系统处理部分较少,主要是处理退款。
03 售后退货与财务核算全流程
如果订单已经发货,用户需要退货,需要走售后流程。关于售后节点的定义,市面上有两种说法,第一种是仓库发货以后就算售后,第二种是用户收到货以后才算售后。如果站在企业的视角看,适合第一种,如果站在用户视角看,适合༒第二种。不管哪种方式,在系统的处理上,都是发货后即按售后退货流程来处理。
售后的处理分为退货、换货、维修,本文我们主要介绍售后退货流程,业务及财务处理流程如下图所示:

售后退货与财务核算全流程
①用户申请售后,经客服审核通过后,告知用户售后寄回地址;
②用户按照回寄地址将售后商品寄回到公司的售后库;
③售后库收到商品后,进行收货和验收,并根据验收的结论进行责任判定:如果符合退货退款标准(非用户人为损坏),则同意退款并为用户办理退款,实物入仓存储;如果不符合退货退款标准(用户责任导致损坏),则与用户沟通🉐协商,将商品退回用户或折价退(退款时扣除部分金额);
④如果商品符合退款,售后系统会生成退款单,财务根据退款单为用户办理退款,并退还支付的可用红包、积分、优惠券等。退款完成🏅后,财务系统会同时生成冲红的收款凭证,冲销原订单收入。
↑以上销售与财务处理流程图,可以在本公众号对话框中回复关键字“销售”下载源文件。
04 销售出库的业务到财务信息流
在供应链管辖范围里,需要保证账账一致以及账实一致:
账账一致:不同系统之间的库存数量一致,例如🎀WMS与中央库存、WMS与财务存货的库存数量,𒐪在业务静止时,三方必须是一致的,如果不一致,说明系统之间存在账差,需要立即排查和修复。
账实一致:主要针对WMS里的库存数量和实物的一致性,理想情况下,商品上架,则在WMS库存表里体现为加库存,商品从货架上🐲拿下来,则在库存表里体现为减库存,这样无论何时盘点,系统和实物都是对得上的。
在财务ꩵ管辖范围里,需要保证钱货一致,即存货和资金的一致性,比如库房有100个商品,成本10元/个,则应该对应有1000元的存货金额。但在销售出库业务里,存在商品从库房出库,库存扣减了,但钱款还没到账的情况,为了保证钱货一致,就需要在财务系统中产生应收单(应该收取但还未到账的商品金额),待钱款到账后,再生成收款单与应收单进行核销。
通常,一张销售订单会生成一张与之对应的应收单,而一笔应收可能会分多笔收款♎,会生成多张收款单,三者的关系如图所示:
销售出库单据流向
①销售订单记录用户下单的详细信息,在用户下单后生成,包含用户信息、支付信息、促销红包信息等;
②应收单记录企业应收的钱款信息,在订单发货后,在财务系统中基于库房的发货单或者销售发票生成,包含业务单信息、付款人信息、结算金额、结算方式(银行卡、支付宝、微信等)、已核销金额(已经收款的金额)、未核🐈销金额等。一张应收单可以包含多条应收明细,用于记录不同的收入类型,比如销售收入、佣金收入等。
③收款单记录企业收到的款项✅,在收到钱款并核实✨无误后手工录入或由系统自动生成,包含收款方、收款方式(银行卡、支付宝、微信等)、收款金额等。
05预收款的财务处理相对于采购业务中的预付款,企业在经营过程中也可能存在预收款的情况,即还没有发货之前,先收到ꦆ买家支🎐付的定金,这部分金额称为预收款金额。财务在收到预收款后,需要在系统中录入生成预收款单。
当销售业务真实发生后,销售明细会生成应收单,在结算时,由于已经收到了部分预收款,故需要将💦预收款单与应收单进行核销,剩余金额才是还未收款金额。如:某销售业务💝提前收到了客户支付的100元预收款,待正式销售后,产生了500元应收款,将预收款与应收款核销后,剩余应收为400元。
06 销售出库业务的勾稽与核销
同采购业务一样,销售出库业务在财务处理过程中也需要进行勾稽与核销。
出库勾稽:确认出库信息与应收款信息𓂃的对应关系,降低由于发货和开票时间不一致,从而导致漏登或错登应收信息的风险;
出库核销:确认收款信息与应收信息的对应关系,避免重复收款或漏收款。
由出库明细或销售发票生成的应收单需要与📖销售出库单进行勾稽,收款单和预收款单生成后,需要与应收单进行核销。

销售出库勾稽与核销
07 财务对账流程
每到结算日之前,财务都有一块很重要且繁琐的工🎶作,就是对账,保证收付的金额与业务发生一致。财务对账通常分为如下5步:
①财务会计整理对账明细
②导入对账明细至对账系统中
③人工或系统将对账明细与系统记录进行对账
④针对有差异的明细进行核实,继续匹对
⑤如果所有对账明细均已匹配上,或者少量坏账在可接受范围内,则结束本次对账。

财务对账流程
在销售业务里,对账工作主要涉及支付流水对账和物流对账两部分:
①支付流水对账:将用户通过三方平台(微信、支付宝、银行卡等)支付的金额和平台记录的订单应收金额进行比对,保证金额和明细的一致性。通常从第三方支付平台下载或者导出支付流水,通过支付流水号与系统中的订༒单应收明细进行匹对,完成对账。
②物流账单对账:将顺丰、京东等物流公司提供的物流账单明细与系统中发出的包裹明细进行匹对。物流对账有三部分工作:一、核对物流公司提供的物流单号是否是本公司发出的,通过物流单号与发货明细中的物流单号继续比对;二、核对每个包裹的物流费用是否合理,这部分工作需要企业先试算物流费,再与物流公司的物流费用进行比较;三、如果有代收货款,还需要拿物流公司返回的金额与系统应收的货到付款金额༺进行比较。

支付流程与物流费对账
以上从电商用户下单的视角出发,介绍了电商销售出库从供应链到财务核算的核心业务,希望对大家有所帮助。
专栏作家
scm木笔,微信公众号:供应链产品笔记,人人都是产品经理专栏作家,产品一俗生,深耕于供应链领域。
本文原创发布于人人都是产品经理,未经许可,禁止转载
题图来自 Unsplash,基于 CC0 协议
该文观点仅代表作者本人,人人都是产品经理平台仅提供信息存储空间服务。
好了,这篇文章的内容发货联盟就和大家分享到这里,如果大家网络推广引流创业感兴趣,可以添加微信:80709525 备注:发货联盟引流学习; 我拉你进直播课程学习群,每周135晚上都是有实战干货的推广引流技术课程免费分享!